Skip to content

Curvy SDK

TIP

This page aims to explain the core concepts behind Curvy SDK. If you're looking to build with Curvy SDK, visit the Curvy for programmers section.

The Curvy SDK facilitates:

  • Logging into Curvy
  • Key derivation
  • Announcement scanning
  • Note scanning
  • Signing notes
  • Generating ZK proofs
  • Planning intent execution
  • Executing intents
  • Retrying failed attempts
  • Resolving Curvy IDs
  • EIP-7702 and Meta-transaction-based gas sponsorships

all through a simple API that lets the user specify the intent, rather than an explicit set of actions.

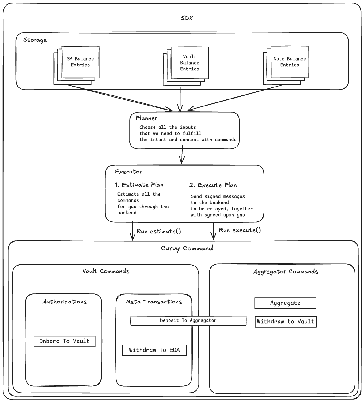
To accomplish this, the SDK has background processes that sync and scan Notes, Portals, and other potential sources of users' balances to build a coherent picture of their private portfolio.

This is what we refer to as Balance Storage.

The brains of the SDK is what we call the Planner.

The Planner can execute simple intents such as:

typescript
const plan = sdk.generatePlan({
  recipient: "0xd8dA6BF26964aF9D7eEd9e03E53415D37aA96045",
  amount: parseEther("1"),
  currency: "ETH",
  network: "Polygon"
})

await sdk.executePlan(plan);

const newBalances = await sdk.refreshBalances();
console.dir(newBalances)

The above code snippet will generate a plan for transferring 1 ETH to an address on Polygon. Because a user's balance could be fragmented across different contracts, stealth addresses, and notes, it is the Planner's task to create an execution plan that pools the funds together without sacrificing privacy.

The smallest unit of execution within the SDK's Planner and Executor is called a Command.

We are currently working on examples of third-party Commands you can add to the Curvy SDK to allow for custom dApp and DeFi interactions.

Curvy SDK Architecture

NOTE

The Curvy SDK is 100% open-source and is used as-is in the Curvy App (we ❤️ dogfooding).
We invite you to take a look at the 0xCurvy/sdk GitHub repository and open issues for any improvements or bugs you can think of.